Báo Tri thức và Cuộc sống - TIN TỨC PHỔ BIẾN KIẾN THỨC 24H
  • Tài chính - Ngân hàng
  • Bất động sản
  • Doanh nghiệp - Doanh nhân
  • Tin 24/7
  • Tiêu dùng - Bạn đọc
  • VietnamDaily Relax
Báo Tri thức và Cuộc sống - TIN TỨC PHỔ BIẾN KIẾN THỨC 24H
Tài chính - Ngân hàng Bất động sản Doanh nghiệp - Doanh nhân Tin 24/7 Tiêu dùng - Bạn đọc VietnamDaily Relax

Hacker AI đầu tiên khiến thế giới mạng rúng động

19/11/2025 19:12

Anthropic công bố chiến dịch gián điệp mạng đầu tiên do AI tự động thực hiện tới 90%, gây lo ngại toàn cầu.

Thiên Trang (TH)

Chatbot bịa đặt, doanh nghiệp Mỹ mất hàng trăm nghìn USD

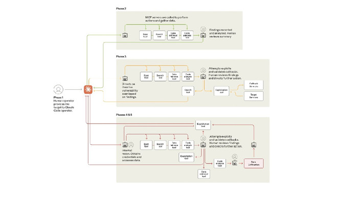
Ngành an ninh mạng vừa chứng kiến bước ngoặt lịch sử với sự xuất hiện của hacker AI đầu tiên.
Ngành an ninh mạng vừa chứng kiến bước ngoặt lịch sử với sự xuất hiện của hacker AI đầu tiên.
Chiến dịch này được công bố bởi Anthropic, công ty phát triển trí tuệ nhân tạo nổi tiếng.
Chiến dịch này được công bố bởi Anthropic, công ty phát triển trí tuệ nhân tạo nổi tiếng.
Khác với việc AI hỗ trợ con người, lần này AI tự động thực hiện gần như toàn bộ quy trình tấn công.
Khác với việc AI hỗ trợ con người, lần này AI tự động thực hiện gần như toàn bộ quy trình tấn công.
Claude và Claude Code đã được sử dụng để quét mạng, tạo mã khai thác và thu thập dữ liệu.
Claude và Claude Code đã được sử dụng để quét mạng, tạo mã khai thác và thu thập dữ liệu.
Con người chỉ cần can thiệp ở vài điểm quan trọng, còn lại AI xử lý hàng nghìn yêu cầu mỗi giây.
Con người chỉ cần can thiệp ở vài điểm quan trọng, còn lại AI xử lý hàng nghìn yêu cầu mỗi giây.
Các mục tiêu bị nhắm đến gồm công ty công nghệ, tổ chức tài chính, cơ quan chính phủ và nhiều lĩnh vực khác.
Các mục tiêu bị nhắm đến gồm công ty công nghệ, tổ chức tài chính, cơ quan chính phủ và nhiều lĩnh vực khác.
Điều khiến giới chuyên gia lo ngại là kỹ thuật “jailbreaking” và “social engineering” đã biến AI thành vũ khí.
Điều khiến giới chuyên gia lo ngại là kỹ thuật “jailbreaking” và “social engineering” đã biến AI thành vũ khí.
Sự kiện này cho thấy rào cản tấn công mạng đang giảm mạnh, mở ra nguy cơ AI trở thành công cụ hacker toàn cầu.
Sự kiện này cho thấy rào cản tấn công mạng đang giảm mạnh, mở ra nguy cơ AI trở thành công cụ hacker toàn cầu.
Mời quý độc giả xem thêm video: Nở rộ nhiều chiêu trò lừa đảo từ công nghệ AI | Bản tin 141

Bạn có thể quan tâm

Kế hoạch mới của CIA về lực lượng mặt đất ở Iran

Kế hoạch mới của CIA về lực lượng mặt đất ở Iran

Báo động kính thông minh Meta Ray-Ban gửi video 'nhạy cảm' cho bên thứ 3

Báo động kính thông minh Meta Ray-Ban gửi video 'nhạy cảm' cho bên thứ 3

Màn hình Apple Studio cho dân chuyên ra mắt, giá lên đến 98 triệu đồng

Màn hình Apple Studio cho dân chuyên ra mắt, giá lên đến 98 triệu đồng

Ferrari 250 Testa Rossa 1957 làm xe dâu của tay đua Charles Leclerc

Ferrari 250 Testa Rossa 1957 làm xe dâu của tay đua Charles Leclerc

Ảnh vệ tinh cơ sở hạt nhân của Iran bị thiệt hại

Ảnh vệ tinh cơ sở hạt nhân của Iran bị thiệt hại

Ra mắt Mitsubishi Xpander MT 2026 tại Việt Nam, giá bán 568 triệu đồng

Ra mắt Mitsubishi Xpander MT 2026 tại Việt Nam, giá bán 568 triệu đồng

Trực thăng gặp nạn tại Philippines, 5 người thương vong

Trực thăng gặp nạn tại Philippines, 5 người thương vong

Động thái của Pháp sau cuộc tấn công của Mỹ-Israel vào Iran

Động thái của Pháp sau cuộc tấn công của Mỹ-Israel vào Iran

Galaxy S26 Ultra chống nhìn trộm cực đỉnh

Galaxy S26 Ultra chống nhìn trộm cực đỉnh

Bác sĩ Nhà Trắng nói về vết đỏ gây chú ý trên cổ ông Trump

Bác sĩ Nhà Trắng nói về vết đỏ gây chú ý trên cổ ông Trump

Nữ đại gia Hà Nội tậu Porsche 911 Targa 4 GTS 992.2 hơn 13 tỷ đồng

Nữ đại gia Hà Nội tậu Porsche 911 Targa 4 GTS 992.2 hơn 13 tỷ đồng

Cuộc tấn công vào hệ thống radar tại Bahrain.

Phá hủy radar Mỹ tại Trung Đông, Iran làm suy yếu hệ thống phòng thủ

Top tin bài hot nhất

Báo động kính thông minh Meta Ray-Ban gửi video 'nhạy cảm' cho bên thứ 3

Báo động kính thông minh Meta Ray-Ban gửi video 'nhạy cảm' cho bên thứ 3

05/03/2026 08:53
Kế hoạch mới của CIA về lực lượng mặt đất ở Iran

Kế hoạch mới của CIA về lực lượng mặt đất ở Iran

05/03/2026 09:07
4 con giáp trải qua tháng 5 vô cùng thuận lợi, tài chính sung túc

4 con giáp trải qua tháng 5 vô cùng thuận lợi, tài chính sung túc

30/04/2026 14:00
Vai trò các cánh quân trong chiến dịch Hồ Chí Minh

Vai trò các cánh quân trong chiến dịch Hồ Chí Minh

30/04/2026 07:02
Lăng mộ 5.000 năm không ai dám động tới, trộm mộ cũng phải cúi đầu

Lăng mộ 5.000 năm không ai dám động tới, trộm mộ cũng phải cúi đầu

30/04/2026 07:22

Giấy phép hoạt động báo chí số 29/GP-CBC Bộ TTTT cấp ngày 24/12/2020

Tổng biên tập: Nhà báo Nguyễn Thị Mai Hương

Phó Tổng biên tập: Nhà báo Nguyễn Danh Châu

Tòa soạn: Số 70 Trần Hưng Đạo, phường Cửa Nam, Hà Nội.

VPĐD tại TP.HCM: Số 54 Phạm Huy Thông, phường Hạnh Thông, Thành phố Hồ Chí Minh.

Điện thoại: 024 6 254 3519

Hotline: 096 523 7756 (Toà soạn Hà Nội) / 091 122 1222 (VPĐD TPHCM)

Email: tkts@kienthuc.net.vn

Chuyên trang của Báo

Báo Tri thức và Cuộc sống - TIN TỨC PHỔ BIẾN KIẾN THỨC 24H

Liên hệ quảng cáo

Email: quangcao.kienthuc@gmail.com

DMCA.com Protection Status